SAP AIF (Application Interface Framework), SAP sistemlerindeki entegrasyonları merkezi olarak izlemeyi, hataları iş kullanıcısı düzeyinde çözmeyi ve entegrasyon süreçlerini standart bileşenlerle hızla inşa etmeyi sağlayan bir SAP eklentisidir. Hem SAP S/4HANA on-premise hem de bulut ortamlarında kullanılabilen AIF, büyük entegrasyon portföylerini yöneten ekipler için kritik bir araçtır. SAP Help Portal'a göre AIF, Proxy XI Runtime, ALE/IDoc, Web Service ve Enterprise Service gibi tüm ana entegrasyon teknolojilerini tek bir monitoring çatısı altında birleştirir. MDP Group olarak AIF danışmanlığı verdiğimiz projelerde en çok öne çıkan fayda, BT ekibine başvurmadan iş kullanıcılarının kendi hatalarını çözebilmesidir — bu durum destek maliyetlerini ciddi ölçüde azaltmaktadır.
SAP Application Interface Framework (AIF), entegrasyonları kolaylaştıran ve izlenmesine olanak sağlayan bir SAP eklentisidir. Bu eklenti hem cloud, hem de on-premise (şirket içi) sistemler için kullanılabilir. Şirket içi sistemler için AIF, SAP S/4HANA on-premise sürümünün bir parçası olarak mevcuttur. AIF, şirket içi sisteminize kurabilecek ve kullanabileceğiniz bir eklenti olarak da mevcuttur (SAP NetWeaver 7.50'ye kadar). SAP AIF'nin teslimat zaman çizelgeleri, Software Stack'in bir parçası olduğu için SAP S4HANA on-premise ve cloud sürümleri ile aynıdır. Şirket içi AIF kurulumunuzda 12 ayda bir ve bulut uygulamalarınızda her üç ayda bir güncelleme bekleyebilirsiniz.
AIF'in SAP mimarisindeki yeri aşağıdaki resimde göründüğü gibidir:
İçindekiler
SAP AIF'in, entegrasyon hazırlama süreçlerinde işimizi kolaylaştıran başlıca özellikleri şunlardır:
Bir namespace oluşturduktan sonra, interface tanımlama özelliğini kullanarak entegrasyonlarınızı oluşturabilirsiniz.
Fix Values, alan içeriklerinde bire bir çeviriye ihtiyaç duyulduğu zaman kullanılır. Gelen entegrasyon senaryosunda, alanların alabileceği sınırlı sayıdaki değer önceden belirlenmiştir ve her değer, SAP AIF tarafından kendine özel olan bir karşılığa çevrilir.
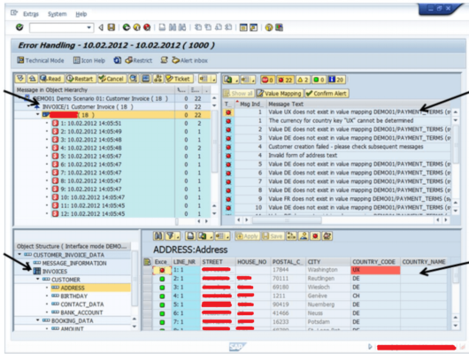
Value mapping, kaynak yapıdaki alandan, hedef yapıdaki bir alan için değer türetmek amacıyla kullanılır – beş adede kadar kaynak alana dayalı değer eşleme yapılabilir.
Farklı formattaki dosyalar arasında dönüşüm sağlamak ve gönderdiğiniz dosyayı muhatabın şablonuna dönüştürmek için structure mapping kullanabilirsiniz.
Bir entegrasyon için çeşitli kontroller yapılırken Data Check özelliği kullanılabilir. İletilecek mesajdaki bir alan eksikse veya istenilen dışında bir değer alıyorsa, entegrasyonun başarılı şekilde çalışmasını sağlamak için kontrol özelliğini kullanabilirsiniz. Kontrolün başarısız olması durumunda log'a yazılacak bir hata mesajı tanımlayabilirsiniz.
Bir Action, en az bir Fonksiyon Modülü çağrısının tetiklenmesine neden olur. Action özelliğini, bir post-processing işlemini başlatmak için de kullanabilirsiniz.
SAP AIF sadece entegrasyonlarla sınırlı değildir. API'ler aracılığıyla özel oluşturulmuş uygulamalara da bağlanabilir. SAP Integration Suite'e geçiş yapan organizasyonlarda SAP Integration Suite Monitoring yetenekleri AIF'in yerini alır; ancak mevcut on-premise sistemlerde AIF hâlâ kritik değer sunar.
SAP Application Interface Framework'ün monitoring özellikleri, çeşitli teknolojiler için hazırlanmış entegrasyonlarınızı takip etmenize olanak tanır. SAP AIF tarafından monitoring desteği sağlanan teknolojiler: Proxy XI Runtime, AIF Runtime XML, ALE/IDoc, Web Service, Enterprise Service ve BDoc. Ayrıca AIF'nin monitoring ve error handling özellikleri diğer teknolojileri de desteklemek için genişletilebilir: CIF, qRFC, bgRFC, MWB veya başka herhangi bir müşteriye özel teknolojiyi desteklemek mümkündür.
Takvim Kontrolü özelliği ile, genel bakışta mesajlar bölümünde gösterilen bilgilerin veri aralığını kısıtlayabilirsiniz. Sistemde mesajların bulunduğu günler, en yüksek hata durumuna bağlı olarak şu şekilde vurgulanır:
Kullanıcının sorumlu olduğu entegrasyonlara kişiselleştirilmiş bir genel bakış sağlar. Her entegrasyonun genel durumunu (Okay, Caution, Errors, Undefined), her status için mesaj sayısını (Warnings, Application Errors, Successfully Processed, Technical Error, In Process) ve tüm mesajların toplamını görüntüler.
Mesaj özeti, belirli bir log mesajının uygulama loguna ne sıklıkla yazıldığına ve kaç farklı datanın logu olduğuna dair genel bir bakış sağlar. Kullanıcı tüm mesajları belirli bir hataya göre görüntüleyebilir ve toplu yeniden başlatma veya toplu iptal işleviyle sorunu kolayca çözebilir.
Monitoring ve Error Handling işlevi, kullanıcının hataları analiz etmesini, düzeltmesini ve mesajları yeniden başlatmasını veya iptal etmesini sağlar. Kullanıcıların entegrasyon verilerine iptal etme, yeniden başlatma gibi erişim yetkileri kısıtlanabilir.
SAP AIF kullanmanın sağlayacağı en önemli faydalar şunlardır:
SAP AIF, SAP S/4HANA ve NetWeaver tabanlı on-premise entegrasyon senaryolarını merkezi olarak izlemek ve yönetmek için tasarlanmış bir eklentidir. SAP Integration Suite ise bulut tabanlı entegrasyon platformudur ve kendi yerleşik monitoring araçlarıyla (Message Monitor, Trace) gelir. On-premise SAP sistemleri hâlâ kullanan kurumlar için AIF vazgeçilmez olmaya devam eder; SAP Integration Suite'e geçiş yapan organizasyonlar ise PO'dan Integration Suite'e monitoring geçişinde 7 kritik noktayı göz önünde bulundurmalıdır.
SAP AIF, SAP NetWeaver 7.40 ve üzeri sürümlerde ek kurulum gerektirmeden kullanılabilir. SAP S/4HANA on-premise ortamında AIF, SAP S/4HANA Software Stack'in bir parçası olarak teslim edilir ve S/4HANA yükseltme döngüsüyle güncellenir. SAP ECC ortamlarında ise AIF, SAP Support Portal üzerinden ayrı bir eklenti olarak indirilerek kurulabilir; NetWeaver 7.50'ye kadar tam destek sağlanmaktadır.
SAP AIF'nin temel kurulumu ve namespace tanımlama işlemleri genellikle 1-2 gün sürer. Ancak kapsamlı bir AIF implementasyonu — tüm interface'lerin tanımlanması, value/structure mapping bileşenlerinin oluşturulması, alert konfigürasyonu ve yetkilendirme yapılandırması dahil — proje kapsamına göre 2-6 hafta arasında tamamlanır. MDP Group olarak SAP AIF danışmanlık hizmetleri kapsamında bu süreci uçtan uca yürütüyoruz.
SAP AIF, büyük entegrasyon portföylerine sahip kurumlar için merkezi monitoring, hata yönetimi ve süreç tasarımı konularında kritik değer sunar. SAP AIF danışmanlık hizmetlerimiz hakkında detaylı bilgi almak için bizimle iletişime geçebilirsiniz.
SAP Help Portal — SAP Application Interface Framework MDP Group — SAP Integration Suite Monitoring Rehberi MDP Group — SAP AIF Danışmanlığı
SAP PI/PO Danışmanı
SAP Fiori ile Kullanıcı Deneyimi Nasıl İyileştirilir? Kurumsal Başarı Hikayeleri
SAP Fiori ile kullanıcı deneyimini nasıl iyileştirebilirsiniz? Kurumsal başarı hikayeleri, Fiori vs GUI karşılaştırması ve uygulamada...
SAP e-Fatura ve Yasal Uyum: GİB Entegrasyonunda Şirketlerin Yaptığı Hatalar
SAP GİB e-fatura entegrasyonunda yapılan 6 kritik hata ve önleme yolları. Yasal uyum risklerini sıfırlamak için uzman...
E-Müstahsil Makbuzu Nedir?
Teknoloji artık hayatımızın her alanında sık sık karşımıza çıkıyor. Her gün yaşanan teknolojik gelişmeler sonucunda eski usul...
SAP Signavio Process Governance Nedir?
İş süreçleri, her şirketin bel kemiğini oluşturmaktadır. Bu sebeple, etkili iş süreçleri şirketin verimli, etkin ve uyumlu olması için...
SAP ERP İşletmenizin Büyümesine Nasıl Yardımcı Olur?
SAP ERP, işletmelerin iş süreçlerini düzene sokmak amacıyla tasarlanmış olan bir Kurumsal Kaynak Planlaması (ERP) çözümüdür. Çözüm,...
Modern Tedarik Zincirinde Dönüşüm: SAP MM ve Fiori'nin Stratejik Rolü
SAP Materials Management (MM) süreçlerini SAP GUI'nin karmaşıklığından kurtarıp SAP Fiori'nin sezgisel dünyasına taşımak, sadece bir...
Bulut Çağında SAP Fiori: Push Notification ve Notification Center
Günümüzde şirketlerin, iş süreçlerini optimize etmek ve kullanıcı deneyimini geliştirmek için çözümler aradığı bir ortamda, SAP...
SAP TM’de Uyumsuzluk Yönetimi (Incompatibilities) Nedir?
Giriş SAP Transportation Management (SAP TM), planlama motoru ve taşıma nesneleri üzerinde kapsamlı kontrol sunan modüler bir yapıya sahiptir....
e-Beyanname Nedir? SAP ile Entegre e-Beyanname Avantajları Nelerdir?
e-Beyanname, Vergi Usul Kanunu kapsamında vergi dairelerine iletilmesi gereken beyannamelerin dijital ortamda hazırlanıp gönderilmesini sağlayan...
Mailiniz başarıyla gönderilmiştir en kısa sürede sizinle iletişime geçilecektir.
Mesajınız ulaştırılamadı! Lütfen daha sonra tekrar deneyin.